STATA Ara yüzü ve Excel'den Veri Aktarımı Yapılması
- yöntem istatistik

- 25 Mar 2021
- 3 dakikada okunur
Güncelleme tarihi: 9 May 2021
STATA
Stata: Genel amaçlı bir yazılım programı olan Stata, StataCrop tarafından 1985 yılında geliştirilmiştir. Günümüzde, başta ekonomi, siyaset bilimi, biyotıp gibi birçok alanda yapılan araştırmalarda Stata programından yararlanılmaktadır. Program, istatistiksel analiz, veri yönetimi, grafik, simülasyon ve özel programlama gibi alanlarda kullanılmaktadır.
Stata Kullanıcı Ara Yüzü
Stata, gelişmiş ara yüzü ile kullanıcı dostu bir yazılım programıdır. Stata ara yüzünde beş farklı pencere bulunmaktadır.
A: (Variables) Değişkenlerin listelendiği penceredir.
B: (Properties) Verilere ait özelliklerin gösterildiği penceredir.
C: (Command): Komut penceresidir. Stata programında analizler, menüde yer alan hazır komutlar üzerinden yapılabileceği gibi, komut penceresine ilgili kod yazılarak da analizleri yapmak mümkündür.
D: (Result) Yapılan analizlere ilişkin sonuçların gösterildiği penceredir.
E: (Review) Önceki komutların listelendiği penceredir. Burada komutlar işlem sırasına göre sıralanır. Burada yer alan herhangi bir komutun üzerine tıkladığımızda ardından enter tuşuna basarak aynı konmutu tekrar çalıştırmak mümkündür.
Pencereler ile birlikte program ara yüzünün sol üst köşesinde bazı araçlar yer almaktadır. Aşağıda ilgili araçlara ait ekran görüntüsü ve ardından araçlara ait açıklamalar gösterilmektedir.
1: (Open) Mevcutta bulunan veri seti dosyalarını açmak için kullanılır.
2: (Save) Yeni oluşturulmuş ve üzerinde değişiklikler yapılmış mevcut veri seti dosyalarını kaydetmek için kullanılır.
3: (Print Result) Sonuç ekranında yer alan analiz çıktılarını yazdırmak için kullanılır.
4: (Log) Yapılan analizlere ait çıktıları, scml uzantılı dosya olarak kaydetmek için kullanılır. Kayıt işlemini başlatma, durdurma, askıya alma ve devam ettirme işlemleri bu araç ile gerçekleştirilebilir.
5: (New Viewer) Yeni bir viewer ekranı açmak için kullanılır. Viewer, Stata’da, yardım almak, araştırma yapmak ve Stata’da yer alan analizler için gerekli dokümanlara ulaşmak için kullanılan çok yönlü bir araçtır.
6: (Graph) Oluşturulan grafiklere ait pencerenin en öne getirilmesi için kullanılır.
7: (Do-file Editor) Stata komut dosyası oluşturmak için kullanılır. Açılan pencerede birden fazla komut alt alta yazılarak birlikte çalıştırılabilir.
8: (Data Editor (Edit)) Verileri görüntüleyip, veriler üzerinde değişiklik yapmak için kullanılır.
9: (Data Editor (Browser)) Verileri görüntülemek için kullanılır.
10: (Variables Manager) Açılan pencerede, verilerin ad, etiket, tip format gibi özellikleri düzenlenir.
11: (Show More Results) Analiz sonuçları sonuç ekranında gösterilirken sonuçların aynı anda ekrana sığmaması durumunda sonraki sonuçları görüntülemek için kullanılır.
12: (Break) Çalışmakta olan komutu iptal etmek için kullanılır.
Stata ara yüzünde pencere ve araçlar ile birlikte kapsamlı bir menü bulunmaktadır. Menü ile ilgili genel açıklamalar aşağıda sıralanmaktadır. İlk olarak aşağıda yer alan ekran görüntüsünde File sekmesine yer verilmiştir.
File sekmesinde genel olarak çalışma dosyası üzerinde yapılabilecek, kaydet, faklı kaydet, dosya görüntüle ya da çalışma dosyasının konumunu değiştirme gibi alt sekmeler ve farklı formatlarda veri setini programa yükleme (Excel vb.) ya da Stata formatında olan veri setini farklı formatlarda dosyalama, yazdır, örnek veri setleri gibi alt sekmeler yer almaktadır.
Bir diğer sekme olan Edit, genellikle sonuç ekranında seçilen ögelerin kopyalama biçimi, sonuçlarda arama yapma ve sonuçlar raporlanırken görünüm ile ilgili biçimlendirme ayarlarını kapsamaktadır.
Veri seti ile ilgili düzenlemeler Data sekmesi aracılığı ile yapılmaktadır. Bu sekmede veri setine ilişkin, tanımlama, düzenleme birleştirme, sıralama işlemleri, yeni veri seti oluşturma ve matris oluşturma gibi işlemler yapılmaktadır.
Graphics sekmesinde en basit şekilde, değişkenlere ait farklı türde grafikler oluşturulması, farklı analiz yöntemlerine göre grafiklerinin elde dilmesine ilişkin alt sekmeler bulunmaktadır.
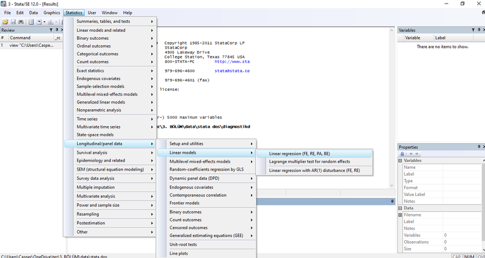
Stata’da menü yardımı ile analizler gerçekleştirilirken en çok kullanılan Statistics sekmesidir. Bu sekme altında birçok farklı analiz türlerine ilişkin testler, regresyonlar, diagnostik testler yer almaktadır. Her bir analiz türüne ait alt sekmeler bulunmaktadır. Örneğin aşağıda yer alan ekran görüntüsünde panel veri analizine ilişkin lineer regresyon modellerinin tahmini için tıklanacak alt sekmeler gösterilmektedir.
Bir diğer örnek olarak analizlerde yer alan değişkenlere ilişkin tanımlayıcı istatistikleri raporlamak için aşağıda yer alan ekran görüntüsünde alt sekmeler tıklanmaktadır.
Stata’da yer alan User sekmesi ise kullanıcıların programa kendi eklemelerini yapmasına olanak sunar.
Window sekmesi, daha önce yukarıda da bahsettiğimiz pencereler ile ilgili alt sekmelerden oluşmaktadır.
Son olarak menüde Help sekmesi yer almaktadır. Stata bünyesinde, analizlerde ihtiyaç duyulan kodlar, analizlerin uygulanmasına ilişkin bilgiler ve daha birçok konuda dokuman ve makale bulunmaktadır. Help sekmesi üzerinden ihtiyaç duyulan bilgiye ulaşmak mümkündür.
Stata programının ara yüzüne değinildikten sonra aşağıda excel dosyasının Stata’ya aktarımı anlatılacaktır.
Stata’ya Excel’den Veri Aktarma
Stata’ya, Data → Data Editor (Edit) sekmesi yardımıyla, el ile veri girişi yapmak mümkün olsa da bu durum Excel’den veri aktarmak ile kıyaslandığında daha zaman alıcı ve hata payının daha yüksek olduğu bir yöntemdir. Aşağıda Excel’den Stata’ya veri aktarma süreci adım adım açıklanmaktadır.
1. Adım: File→ Import → Excel spreadsheet sekmesine tıklayınız.
2. Adım: Açılan pencerede Browse butonuna tıklayarak Microsoft Excel 97-2003 Çalışma Sayfası şeklinde kaydedilmiş Excel dosyası seçilir. Farklı formatlarda olan Excel dosyaları Stata’ya yüklenirken sırasında problem oluşabileceğinden Excel dosyasını bu formatta kaydetmeniz gerekir.
3. Adım: Excel dosyasını seçip Aç butonuna tıkladığınızda veriler Stata’ya aktarılır ve açılan pencerede veriler aşağıdaki gibi görünür. Ekran görüntüsünde sarı ok ile gösterilen bölümü işaretlediğinizde Excel dosyasında yer alan değişken adları Stata’da da değişken adı olarak kabul edilir. Son olarak Ok butonuna basıldığında verileriniz Stata’ya aktarılacaktır.
Veri setiniz başarıyla aktarıldığında sonuç penceresinde aşağıdaki şekilde aktarımın yapıldığı Excel dosyasının adı, bilgisayardaki konu gibi bilgilerinin de yer aldığı komut gösterilecektir. Veri seti aktarılırken sorun yaşanması durumunda sonuç ekranında kırmızı renkli hata kodu gösterilir.
Veri setini Stata’ya yüklediğinizde Data → Data Editor (Edit) sekmesi üzerinden veri setini görüntüleyebilirsiniz. Aşağıda yer alan ekran görüntüsünde veri1 Excel dosyasından aktarılan YIL, A, B, C, D ve E değişkenleri görülmektedir.

































Yorumlar